
Altron Traffic Analyzer
task
Create a utility to intercept and analyze traffic for CTF.
To use it during a game in the attack/defense format of CTF, you need to contact the telegram bot, which will issue an agent application that needs to be launched on your server.
The agent will collect network traffic and send it to the server with Altron. Altron currently runs on Kubernetes in 35 pods, so it can be used by 35 teams at the same time.
Stack
Features
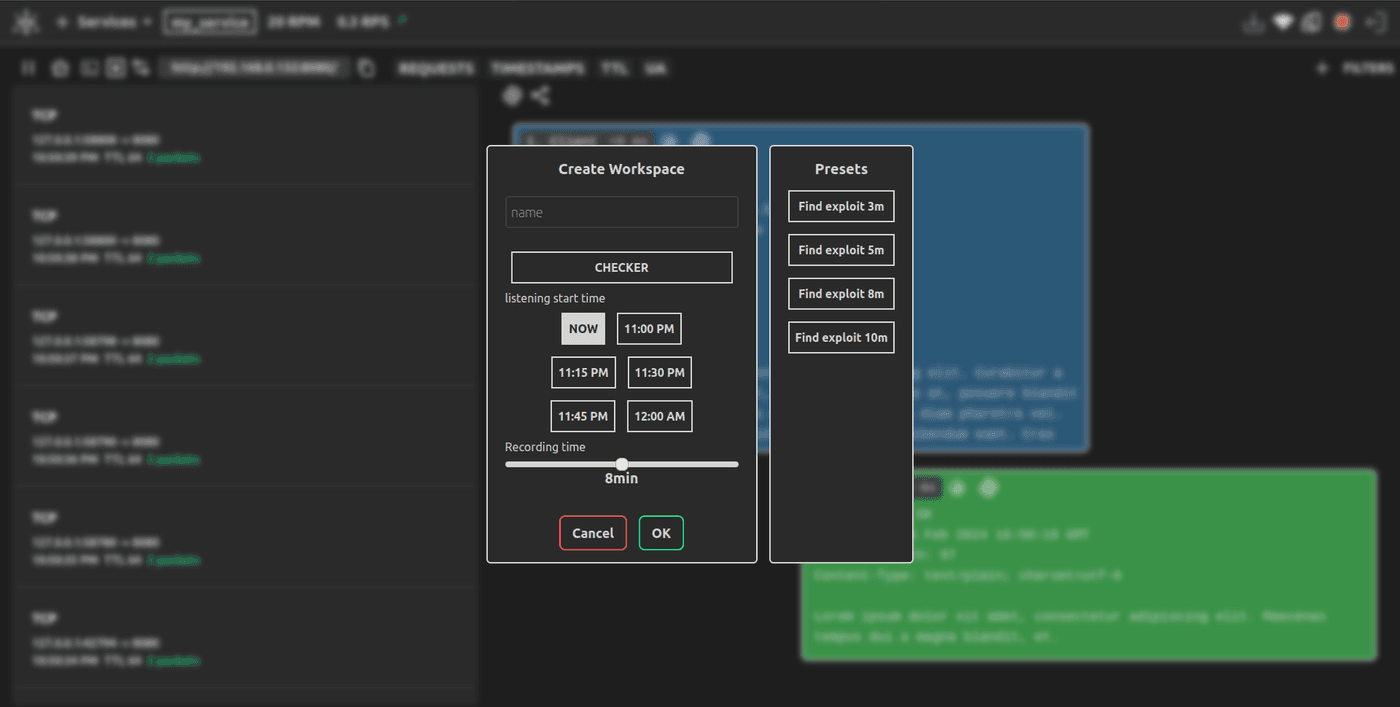
- Ability to create workspaces where you can store sessions and analyze them
- Support for listening to tcp/http/udp services
- Concatenation of adjacent packets
- Ability to listen to a service inside a workspace, where every n incoming sessions are saved in the DB
- Support for plugins for fast packet processing
- Ability to create a workspace when creating a service, where checker sessions will be poured
- Converting a session to a python plot (pwntools or python requests)
- Ability to view service logs
- Support filtering sessions by patterns
- Support English and Russian languages
- Delayed creation of a workspace
- Ability to share sessions
- Network port traffic statistics by TTL, User-Agent (if service is web), packet average delay between packets, number of client requests in session








result feedback
"The guys did everything quickly and clearly. They explained everything, listened to my wishes, were always available, which is very important for me. The project works and helps me a lot! I highly recommend this team!"
Mikhail Privalov
Founder